티스토리 뷰
Spring Framework는 손쉽게 애플리케이션을 작성하게 도와준다. Spring Boot 에 와서는 웹 애플리케이션을 작성할 경우 웹컨테이너를 포함하고 있어 동작하는 웹서버를 만드는데 5분 조차 안 걸린다.
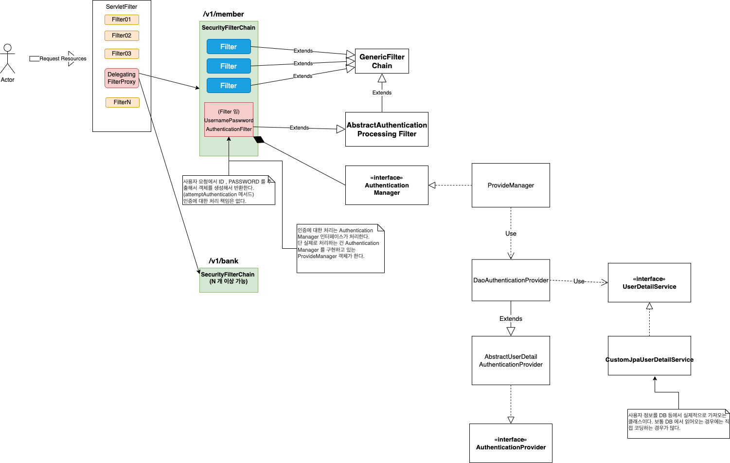
그렇게 웹애플리케이션 만들 수 있게 도와주는 스프링이지만 보안을 담당하는 스프링 시큐리티는 볼때마다 이렇게 복잡해야 돼!? 라는 생각이 자주 든다. 조금 이해를 돕기 위해 기본적인 스프링 시큐리티 클래스 다이어그램을 작성해봤다.

요즘 스프링 시큐리티 관련된 좋은 도서를 찾아 공부 중인데 해당 관련해서도 포스팅을 해봐야겠다.
'Spring' 카테고리의 다른 글
| Spring Batch 5 GA (0) | 2022.12.23 |
|---|---|
| Spring Batch Sample Code (2) (0) | 2022.10.07 |
| Spring Batch Sample Code (1) (4) | 2022.09.20 |
| Spring Boot Reactive + Postgresql(r2dbc) (0) | 2020.09.23 |
| Async method with Spring boot (0) | 2020.08.06 |
공지사항
최근에 올라온 글
최근에 달린 댓글
- Total
- Today
- Yesterday
링크